Ves al contingut principal
Departament d'Educació iescastellbisbal
  • Inici
  • Calendari
  • Més
Català ‎(ca)‎
Català ‎(ca)‎ Deutsch ‎(de)‎ English ‎(en)‎ Español - Internacional ‎(es)‎ Français ‎(fr)‎
Esteu accedint com a visitant
Inicia la sessió
iescastellbisbal
Inici Calendari
Expandeix-ho tot Contreu-ho tot

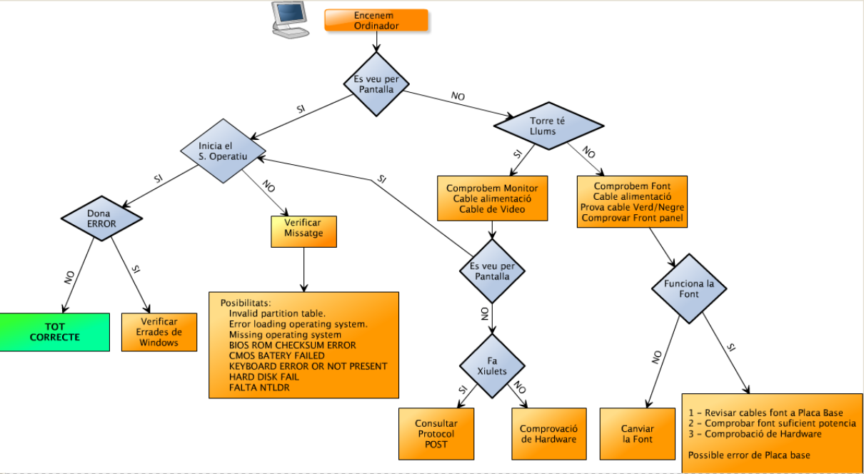
Diagrama de flux

  1. M1+M3.UF5+M3.UF6 - info0 - 21/22
  2. M1.UF5 - Manteniment
  3. Diagrama de flux
Requisits de compleció
  • ca
  • de
  • en
  • es
  • fr
Esteu accedint com a visitant (Inicia la sessió)
Instal·leu l'aplicació mòbil
Departament d'Educació i Formació ProfessionalXarxa Telemàtica Educativa de CatalunyaEixLogotip de Moodle